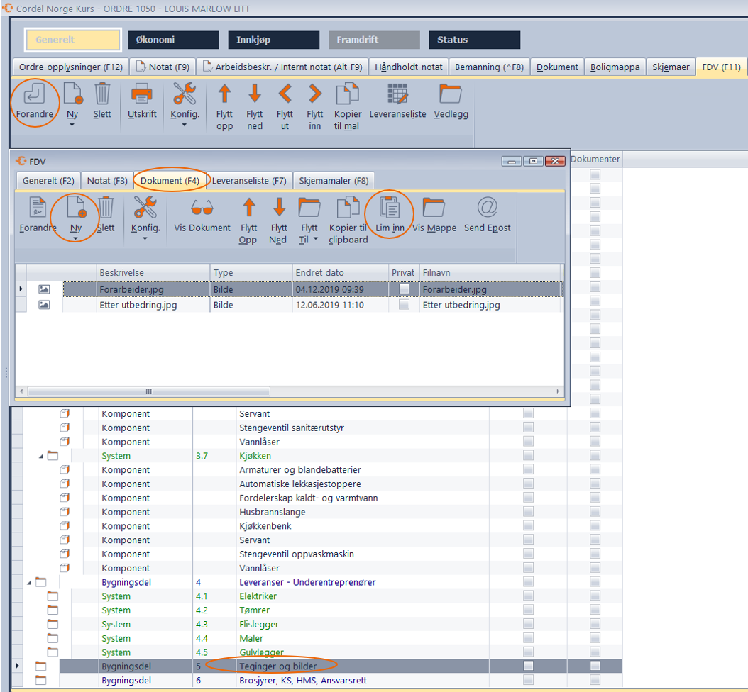
Bilder, tegninger og sjekklister kan knyttes direkte til FDV-dokumentasjonen. På den måten får man samlet all dokumentasjonen i et og samme dokument.
Stå i FDV(F11) på aktuell ordre – gå inn på aktuell komponent/system/bygningsdel – Gå til fanen Dokument (F4) – velg Ny for å bla igjennom filområdet eller Koble til ordrens dokumenter.
Ved å velge sistnevnte har du mulighet til å knytte tegninger, bilder og sjekklister fra ordrens dokumenter direkte opp mot FDV-dokumentasjonen. Lim inn kan også benyttes om filer skal kopieres fra et annet område.